1. What is a Switching Power Supply (SMPS)?
A Switching Mode Power Supply (SMPS) converts electrical power efficiently using high-speed switching technology. It transforms AC or DC input into stable DC output, offering higher efficiency, smaller size, and lighter weight compared to traditional linear power supplies.
Key Applications:
- Industrial control systems (PLCs, sensors, relays)
- LED lighting drivers (24V/12V LED power supplies)
- Communication equipment (routers, switches)
- Consumer electronics (chargers, adapters)
- Medical and laboratory devices
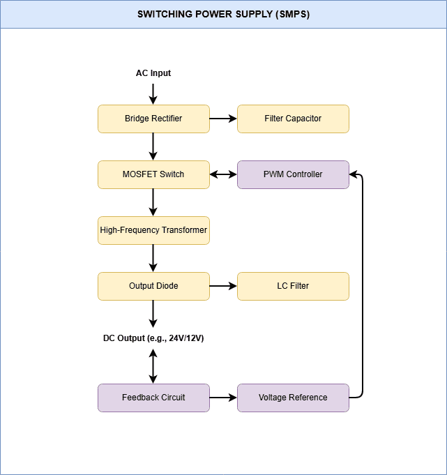
2. How Does a Switching Power Supply Work? (With Diagram)
Basic Operation (Four-Stage Conversion):
- Rectification (AC → DC): Converts AC input (e.g., 120VAC/230VAC) to pulsating DC.
- High-Frequency Switching (DC → High-Frequency Pulses): Chops DC into high-frequency square waves using MOSFETs/IGBTs.
- Transformer Isolation/Step-Down: High-frequency signals are transformed and isolated via a high-frequency transformer.
- Output Rectification & Filtering (Stable DC Output): Rectifies and filters again to produce smooth DC output (e.g., 24VDC).

3. Switching vs. Linear Power Supply: Key Differences
| Feature | Switching Power Supply (SMPS) | Linear Power Supply |
|---|---|---|
| Working Principle | High-frequency switching regulation | Linear voltage drop (dissipates heat) |
| Typical Efficiency | 70% – 95% | 30% – 60% |
| Size & Weight | Compact & light (small transformer) | Bulky & heavy (large heatsink) |
| Heat Dissipation | Low (high efficiency) | High (poor efficiency) |
| Output Noise | Higher (requires filtering) | Very low (clean output) |
| Cost | Medium (complex circuit) | Low (simple design) |
| Typical Applications | Industrial power, LED drivers, digital devices | Audio equipment, lab instruments, precision analog circuits |
4. Why Choose SMPS for Industrial & LED Applications?
- Wide Input Voltage Range: Accepts 85–264VAC, handles grid fluctuations.
- High Efficiency: Reduces energy loss and cooling requirements.
- High Power Density: Smaller size for the same power rating.
- Advanced Features: Easy integration of PFC, multiple outputs, remote control.
5. Frequently Asked Questions (FAQ)
Q1: What is “switching frequency” in SMPS?
A: Switching frequency refers to how many times the transistor switches per second (typically 20kHz–1MHz). Higher frequency allows smaller transformers and filters but increases switching losses and EMI.
Q2: How to reduce output ripple noise in SMPS?
A: Use LC filters, low-ESR capacitors, optimized PCB layout, and synchronous rectification.
Q3: Should I use SMPS or linear supply for noise-sensitive devices?
A: For ultra-low-noise applications (e.g., audio preamps, precision ADCs), use linear supplies or a hybrid design (linear regulator after SMPS).
Q4: How to select the right SMPS for my project?
A: Follow these steps:
① Determine output voltage/current.
② Choose input voltage range (single/three-phase).
③ Select mounting style (DIN rail/enclosed).
④ Verify certifications (UL/CE/RoHS).
6. Conclusion
Switching power supplies dominate industrial power systems, LED lighting, and communication infrastructure due to their high efficiency, compact design, and versatility. Understanding their working principle and how they differ from linear supplies helps engineers and buyers make better power solution decisions.
Further Reading:
[DIN Rail Power Supply Guide: 24V vs 48V Selection]
[LED Driver Basics: Constant Voltage vs Constant Current]
[Top 10 Switching Power Supply Manufacturers in 2024]
